Ac start

Access Query

  • Step 1

    Step 1

    First you have to open excell
  • Step 2

    Step 2

    Second you have to create a new access database
  • Step 3

    Step 3

    Third you have to import tables from excell ( or type your own)
  • Step 4

    Step 4

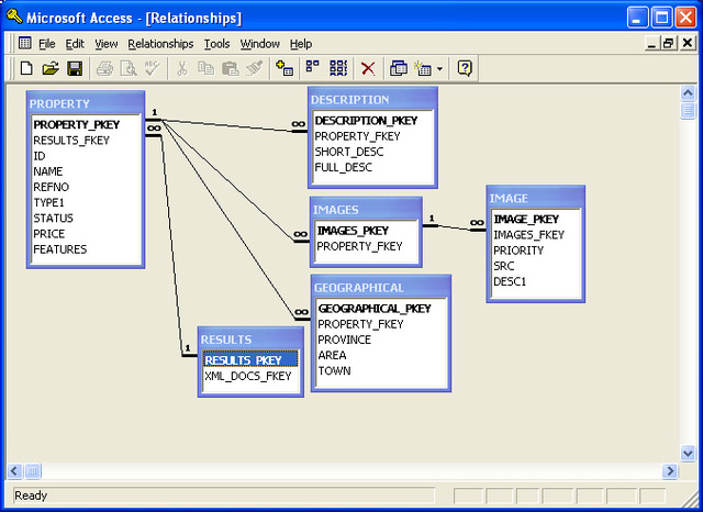
    Step 4 is to create a relationship in access, to tell it how to use your tables
  • Step 5

    Step 5

    Stpe 5 is to create your query and let access knok what info you want your query to desplay
  • The final step

    The final step

    The last step is to make any modifications thet you need to get the most out of your query

A list shows items. A timeline shows sequence.

Use Timetoast to make dates, milestones, and turning points easier to understand in a clear visual format. Timetoast is a timeline maker for work, school, research, and stories.